ГОСТ Р 70265.1-2022 ИЗМЕРЕНИЕ, УПРАВЛЕНИЕ И АВТОМАТИЗАЦИЯ ПРОМЫШЛЕННОГО ПРОЦЕССА. СТРУКТУРА ЦИФРОВОЙ ФАБРИКИ. Часть 1. ОСНОВНЫЕ ПОЛОЖЕНИЯ
Утв. и введен в действие Приказом Федерального агентства по техническому регулированию и метрологии от 5 августа 2022 г. N 744-ст
Industrial-process measurement, control and automation. Digital factory framework. Part 1. Basic provisions
(IEC 62832-1:2020, NEQ)
ОКС 25.040.40,
35.240,
35.240.10
Дата введения - 30 ноября 2022 года
Введен впервые
Предисловие
1 РАЗРАБОТАН Ассоциацией "Цифровые инновации в машиностроении" (АЦИМ)
2 ВНЕСЕН Техническим комитетом по стандартизации ТК 022 "Информационные технологии"
3 УТВЕРЖДЕН И ВВЕДЕН В ДЕЙСТВИЕ Приказом Федерального агентства по техническому регулированию и метрологии от 5 августа 2022 г. N 744-ст
4 Настоящий стандарт разработан с учетом основных нормативных положений международного документа IEC 62832-1:2020 "Измерение, управление и автоматизация промышленного процесса. Структура цифровой фабрики. Часть 1. Основные положения" (IEC 62832-1:2020 "Industrial-process measurement, control and automation - Digital factory framework - Part 1: General principles", NEQ)
5 ВВЕДЕН ВПЕРВЫЕ
6 Федеральное агентство по техническому регулированию и метрологии не несет ответственности за патентную чистоту настоящего стандарта
Правила применения настоящего стандарта установлены в статье 26 Федерального закона от 29 июня 2015 г. N 162-ФЗ "О стандартизации в Российской Федерации". Информация об изменениях к настоящему стандарту публикуется в ежегодном (по состоянию на 1 января текущего года) информационном указателе "Национальные стандарты", а официальный текст изменений и поправок - в ежемесячном информационном указателе "Национальные стандарты". В случае пересмотра (замены) или отмены настоящего стандарта соответствующее уведомление будет опубликовано в ближайшем выпуске ежемесячного информационного указателя "Национальные стандарты". Соответствующая информация, уведомление и тексты размещаются также в информационной системе общего пользования - на официальном сайте Федерального агентства по техническому регулированию и метрологии в сети Интернет (www.rst.gov.ru)
Введение
Спрос и ситуация на рынке
Для удовлетворения требований к качеству, доставке и стоимости продукции необходимо обеспечивать высокую производительность, гибкость динамических процессов, наличие адаптивного оборудования и производственных систем. Это приводит к усложнению жизненного цикла производства. Помимо этого, вся существующая информация о продукции или производственной системе описывается и модифицируется на протяжении всего жизненного цикла продукции или производственной системы, например в ходе планирования, процесса разработки и эксплуатации. В данной ситуации предприятия вынуждены обмениваться данными о продукции или производственной системе в электронной форме.
Однако каждое предприятие и его каждый отдел описывают свою продукцию и производственные системы в соответствии с собственной моделью управления данными, часто используя разные термины, структуры и средства.
Таким образом, невозможно найти идеальный способ обмена информацией между всеми участниками, задействованными в жизненном цикле продукции и производственных систем.
Эффективный обмен данными между предприятиями и внутри них может быть осуществлен, только если синтаксис (формат) и семантика (значение) информации определены на основе общего соглашения.
История стандартизации в данной сфере
Основной целью деятельности по стандартизации в предыдущие годы была замена бумажного формата технических данных описанием электронных компонентов, применяемых в продукции, в электронной форме, а также использование электронного описания в программных инструментах для монтажа электропроводки и сборки (например, при проектировании электронных плат).
Кроме того, были разработаны понятия для формирования профилей устройств, используемых в производственных системах. Целью этой деятельности была разработка описания параметров и поведенческих аспектов устройств, направленная на интеграцию и снижение затрат на выполнение опытно-конструкторских работ, а также предоставление руководства для разработчиков стандартов.
Примечание - См. "Руководство профиля устройства" [1].
Разработка (см. [2]) позволила сделать важный шаг для достижения данной цели. В настоящем стандарте представлены основополагающие принципы описания устройств, используемых в производственных системах, путем создания списков свойств (LOP). Свойства объединены в блоки, описывающие определенные функции устройства. В последующих частях (см. [3]) и других связанных с ним стандартах (например, [4]) приведены ссылочные списки свойств для электронных и электрических компонентов и материалов, которые применяют в электротехническом оборудовании и системах, таких как оборудование для измерения параметров потока, давления, температуры, уровней и плотности.
В ГОСТ Р МЭК 61360-2 обозначены принципы определения классов характеристик компонентов и их свойств (см. также [5], ГОСТ Р ИСО 13584-42). В результате была разработана база данных, также именуемая Словарем общих данных МЭК (IEC CDD), содержащая справочно-информационный фонд классов и соответствующих свойств. В [6] представлены открытые технические словари (OTD) и их применение в отношении основных данных; в ГОСТ Р 53889 - ГОСТ Р 53891 рекомендации по описанию продукции и ее свойств для формирования классов, каталогов и справочных словарей.
В ГОСТ Р ИСО 15704 определены требования к эталонным архитектурам предприятий и методологиям поддержки приложений с точки зрения интероперабельности, интеграции и архитектур приложений на протяжении всего жизненного цикла и аспектов цепочки поставок систем.
Ряд усилий направлен на разработку деловых и производственных моделей предприятия, призванных улучшить понимание различных аспектов деятельности предприятия и оптимизировать его процессы. Кроме того, для поддержки производственных операций были разработаны модели корпоративного управления. При этом в части обмена информацией о процессе, оборудовании и устройствах по-прежнему имеются пробелы в разработке моделей, используемых для перехода от сред проектирования производственных систем к операционным производственным средам.
Примечание - В ГОСТ Р МЭК 62264-1 определены модели функций доменов производства и управления, а также информация, которой обмениваются с доменом предприятия.
Назначение и преимущества настоящего стандарта
Если в упомянутых выше стандартах приведен метод описания свойств определенных устройств, то в настоящем стандарте этот метод расширен и установлена эталонная модель для представления производственных систем, частью которых являются данные устройства.
Для эффективного управления производственной системой в течение ее жизненного цикла необходимо иметь цифровое представление данной системы и должным образом поддерживать содержание этого представления по мере развития системы. Действия, относящиеся к производственной системе, будут иметь доступ к содержанию цифрового представления, обновляя и используя его для поддержания полного жизненного цикла производственной системы. Данное цифровое представление обеспечивает постоянный обмен информацией между всеми задействованными процессами и партнерами, а также делает соответствующую информацию понятной, пригодной для повторного применения и заменяемой на протяжении всего жизненного цикла производственной системы.
Словари и модели могут помочь в формировании данного цифрового представления, предоставляя описания элементов производственной системы, таких как оборудование или устройства. Тем не менее для создания необходимого цифрового представления производственных систем требуется дополнительная информация, например описания отношений между элементами.
В настоящем стандарте приведена базовая структура для разработки и обслуживания цифровых представлений производственных систем, в состав которой входят элементы, отношения между этими элементами и процессы обмена информацией между ними.
Цель базовой структуры - устранение интероперабельных барьеров при обмене информацией для осуществления различных действий, имеющих отношение к производственным системам. Ключевые преимущества данного метода состоят в том, что вся информация, относящаяся к производственной системе, описывается единообразно, и ее можно использовать и изменять на протяжении всего жизненного цикла системы. Данный метод, зафиксированный в настоящем стандарте, сохраняется в максимально общем виде, чтобы его можно было применять в различных промышленных секторах.
Примечание - Понятия моделирования предприятия описаны, например, в ГОСТ Р ИСО 15704, ГОСТ Р ИСО 11354-1.
Общее
В настоящем стандарте представлены:
- общие сведения о модели и принципах базовой структуры цифровой фабрики (ЦФ);
- подробная модель данных для всех элементов модели базовой структуры ЦФ;
- способы использования базовой структуры ЦФ для управления жизненным циклом производственной системы;
- способы миграции данных в базовую структуру ЦФ.
В настоящем стандарте отсутствует сценарий применения описаний, основанных на ГОСТ Р ИСО 15926-1, поскольку в последнем используется иная методология описания производственных систем.
В целях содействия развитию нефтегазовых производственных систем могут быть использованы другие методологии описания активов (например, ГОСТ Р ИСО 13584-42).
Представление производственной системы согласно настоящему стандарту организовано на всех этапах ее жизненного цикла (проектирование, строительство, эксплуатация, техническое обслуживание и пр.).
Настоящий стандарт, будучи технической спецификацией, определяет основные принципы базовой структуры цифровой фабрики (далее - базовая структура ЦФ), представляющей собой совокупность элементов модели (далее - эталонная модель ЦФ) и правил моделирования производственных систем.
Базовая структура ЦФ определяет:
- модель активов производственной системы;
- модель отношений между различными активами производственной системы;
- поток информации об активах производственной системы.
Базовая структура ЦФ не распространяется на строительные работы, используемые ресурсы (такие как сырье для производства, сборочные детали), расходные материалы, детали и готовую продукцию.
Базовая структура ЦФ применима к трем типам производственных процессов (непрерывное, серийное или дискретное производство) в любой отрасли промышленности (например, в авиационной, химической или деревообрабатывающей промышленности, автомобилестроении).
Настоящий стандарт не распространяется на требования и спецификации программных инструментов для поддержки базовой структуры ЦФ.
В настоящем стандарте использованы нормативные ссылки на следующие стандарты:
ГОСТ Р 53889/Руководство ИСО/МЭК 77-1:2008 Руководство по разработке спецификаций на характеристики и классы продукции. Часть 1. Основные возможности
ГОСТ Р 53890/Руководство ИСО/МЭК 77-2:2008 Руководство по разработке спецификаций на характеристики и классы продукции. Часть 2. Технические принципы и рекомендации
ГОСТ Р 53891/Руководство ИСО/МЭК 77-3:2008 Руководство по разработке спецификаций на характеристики и классы продукции. Часть 3. Опыт применения
ГОСТ Р 56213.5/ISO/TS 29002-5 Системы промышленной автоматизации и интеграция. Обмен данными характеристик. Часть 5. Схема идентификации
ГОСТ Р ИСО 11354-1 Усовершенствованные автоматизированные технологии и их применение. Требования к установлению интероперабельности процессов промышленных предприятий. Часть 1. Основа интероперабельности предприятий
ГОСТ Р ИСО 13584-42 Системы промышленной автоматизации и интеграция. Библиотека деталей. Часть 42. Методология описания. Методология структурирования семейств деталей
ГОСТ Р ИСО 15704 Промышленные автоматизированные системы. Требования к стандартным архитектурам и методологиям предприятия
ГОСТ Р ИСО 15926-1 Промышленные автоматизированные системы и интеграция. Интеграция данных жизненного цикла для перерабатывающих предприятий, включая нефтяные и газовые производственные предприятия. Часть 1. Обзор и основополагающие принципы
ГОСТ Р ИСО 19440 Интеграция предприятия. Конструкции для моделирования предприятий
ГОСТ ISO 22745-1 Системы промышленной автоматизации и интеграция. Открытые технические словари и их применение к основным данным. Часть 1. Общие сведения и основополагающие принципы
ГОСТ Р ИСО/МЭК 11179-1 Информационная технология. Регистры метаданных (РМД). Часть 1. Основные положения
ГОСТ Р ИСО/МЭК 11179-2 Информационная технология. Регистры метаданных (РМД). Часть 2. Классификация
ГОСТ Р ИСО/МЭК 11179-3 Информационная технология. Регистры метаданных (РМД). Часть 3. Метамодель регистра и основные атрибуты
ГОСТ Р ИСО/МЭК 11179-4 Информационная технология. Регистры метаданных (РМД). Часть 4. Формулировка определений данных
ГОСТ Р ИСО/МЭК 11179-5 Информационная технология. Регистры метаданных (РМД). Часть 5. Принципы наименования и идентификация
ГОСТ Р МЭК 61360-2 Стандартные типы элементов данных с ассоциированной схемой классификации электрических компонентов. Часть 2. Словарная схема EXPRESS
ГОСТ Р МЭК 62264-1 Интеграция систем управления предприятием. Часть 1. Модели и терминология
ГОСТ Р МЭК 62264-2 Интеграция систем управления предприятием. Часть 2. Объекты и атрибуты для интеграции системы управления предприятием
Примечание - При пользовании настоящим стандартом целесообразно проверить действие ссылочных стандартов в информационной системе общего пользования - на официальном сайте Федерального агентства по техническому регулированию и метрологии в сети Интернет или по ежегодному информационному указателю "Национальные стандарты", который опубликован по состоянию на 1 января текущего года, и по выпускам ежемесячного информационного указателя "Национальные стандарты" за текущий год. Если заменен ссылочный стандарт, на который дана недатированная ссылка, то рекомендуется использовать версию этого стандарта с учетом всех внесенных в данную версию изменений. Если заменен ссылочный стандарт, на который дана датированная ссылка, то рекомендуется использовать версию этого стандарта с указанным выше годом утверждения (принятия). Если после утверждения настоящего стандарта в ссылочный стандарт, на который дана датированная ссылка, внесено изменение, затрагивающее положение, на которое дана ссылка, то это положение рекомендуется применять без учета данного изменения. Если ссылочный стандарт отменен без замены, то положение, в котором дана ссылка на него, рекомендуется применять в части, не затрагивающей эту ссылку.
В настоящем стандарте применены следующие термины с соответствующими определениями:
3.1.1 актив (asset): Физический или логический объект, принадлежащий организации или находящийся в ее ведении, имеющий воспринимаемую или фактическую ценность для организации.
3.1.2 актив производственной системы; актив ПС (production system asset, PS asset): Актив, являющийся составным компонентом производственной системы.
Примечание - Активом ПС может быть деталь, устройство, оборудование, программное обеспечение, функциональный элемент, система управления или совокупность активов ПС. Актив ПС может иметь физические характеристики: механические, электрические, электронные и (или) характеристики, обусловленные ролью, например функция, информация.
3.1.3 актив цифровой фабрики (DF asset): Цифровое представление актива производственной системы.
Примечание - Актив цифровой фабрики однозначно определяют и как идентификатор роли (для информации об оборудовании, обусловленном ролью, - ролевом оборудовании), и как серийный номер (для информации о физических активах).
3.1.4 библиотека (library): Определенная совокупность классов активов цифровой фабрики, ассоциаций класса активов цифровой фабрики, отношений между элементами данных и элементами выборки.
3.1.5 библиотека поставщика (supplier library): Библиотека, предоставляемая поставщиком данных.
3.1.6 библиотека цифровой фабрики (DF library): Библиотека, принадлежащая предприятию, используемая на одной цифровой фабрике или более.
Пример - Поставщиками данных могут быть производители устройств, производители оборудования, продавцы, дистрибьюторы, системные интеграторы.
3.1.7 взаимосвязь активов цифровой фабрики (DF asset link): Цифровое представление отношений между двумя и более активами производственной системы.
3.1.8
|
данные, вводимые в словарь концепций (concept dictionary entry): Описание концепции, включающее в себя как минимум однозначный идентификатор, термин и определение. Примечание - Описание может состоять только из термина и определения, а может включать в себя и другие информационные элементы. [ГОСТ Р 56213.5-2014, пункт 3.3] |
3.1.9 жизненный цикл (life cycle): Процесс развития системы, товара, услуги, проекта или другого объекта, созданного человеком, от стадии разработки концепции до стадии вывода из эксплуатации.
3.1.10 класс активов цифровой фабрики (DF asset class): Описание набора активов цифровой фабрики, имеющих общие типы элементов данных.
3.1.11
|
основные данные (master data): Данные, находящиеся во владении организации и описывающие объекты, которые являются независимыми и основными для этой организации и на которые нужно ссылаться при составлении транзакций. Примечание 1 - Как правило, основные данные описывают заказчиков, служащих, поставщиков, продукцию, пайщиков, услуги, инструменты, оборудование, а также правила и инструкции. Примечание 2 - Каждая организация определяет самостоятельно, какие данные следует считать основными. Примечание 3 - Термин "объект/элемент" применяется в общем смысле, а не так, как при моделировании данных. [ГОСТ Р ИСО 8000-2-2019, статья 3.11.1] |
3.1.12 отношения элементов данных (data element relationship): Отношения между элементами данных.
3.1.13
|
предприятие (enterprise): Одна или несколько организаций, имеющих определенное назначение, общие цели и задачи по выпуску конкретной продукции или предоставлению определенных услуг. [ГОСТ Р МЭК 62264-1-2014, пункт 3.1.10] |
3.1.14 производственная система (production system): Система, предназначенная для производства товаров.
Примечания
1 В понятие производственной системы включены запасные части.
2 В понятие производственной системы включены не все производственные мощности, в частности: оно не охватывает вспомогательную инфраструктуру (например, помещения, энергоснабжение, освещение, вентиляцию), а также финансовые активы, кадровые ресурсы, технологическое сырье, энергетические ресурсы, находящиеся в процессе производства детали, готовую продукцию.
3 Производственные системы могут поддерживать различные типы производственных процессов (массовое, серийное или единичное производство).
3.1.15
|
работа (деятельность), функция (activity, function): Совокупность заданий, которую можно классифицировать как обладающую единой целью. [ГОСТ Р МЭК 62264-1-2014, пункт 3.1.1] |
3.1.16
|
словарь концепций (concept dictionary): Совокупность данных, вводимых в словарь концепций для осуществления поиска информации по идентификатору концепции. [ГОСТ Р 56213.5-2014, пункт 3.5] |
3.1.17 совокупность элементов данных; СЭД (Collection of Data Elements, CDEL): Определенный набор элементов данных.
3.1.18
|
спецификация данных (data specification): Правила для описания объектов или элементов данных, принадлежащих к определенному классу, с применением данных, вводимых в словарь концепций, и со ссылкой на определенный формальный синтаксис. [ГОСТ Р 56213.4-2014, пункт 3.5] |
3.1.19 технологическая дисциплина (technical discipline): Сфера технической экспертизы.
Пример - Электропроводка, разводка труб, автоматика и механика.
3.1.20 тип элемента данных (data element type): Единица данных с определенным идентификационным признаком, описанием и допустимыми значениями в соответствии со спецификацией данных.
Примечание - Во многих публикациях понятие "тип элемента данных" представлено термином "свойство".
3.1.21 цифровая фабрика; ЦФ (Digital Factory, DF): Цифровое представление производственной системы.
Примечание - ЦФ может представлять как существующую, так и планируемую производственную систему. Сокращение ЦФ (DF) использовано только как квалификатор для элементов модели, указанных в настоящем стандарте. Его не следует рассматривать как замену концепции ЦФ.
3.1.22 элемент данных (data element): Единица данных, имеющая, по меньшей мере, ссылку на тип элемента данных и соответствующее значение.
3.1.23 эталонная модель цифровой фабрики (DF reference model): Совокупность элементов модели для создания и управления цифровой фабрикой.
Примечание - Модель соотнесенности понятий представлена в приложении А.
В настоящем стандарте использованы следующие сокращения:
идентификатор данных - data ID;
ИУР - идентификатор уполномоченного по регистрации (RAI);
ОЭД - отношения элементов данных (Data Element Relationship);
ПЛК - программируемый логический контроллер (Programmable Logic Controller);
ПС - производственная система (как квалификатор) (Production System);
СОД МЭК - словарь общих данных МЭК (International Electrotechnical Commission Common Data Dictionary) (см. [7]);
список свойств - Lists Of Properties (см. [2]);
ЧРП - частотно-регулируемый привод (Variable-Frequency Drive);
язык UML - унифицированный язык моделирования (Unified Modeling Language) (см. [8]).
Базовая структура ЦФ определяет эталонную модель ЦФ и правила для использования ЦФ. Эталонная модель ЦФ - это совокупность элементов модели. Правила регулируют создание активов ЦФ и установление взаимосвязей между ними.
С помощью базовой структуры ЦФ каждое предприятие сможет использовать и разрабатывать межоперационные программные инструменты и приложения для поддержания всех действий в течение жизненного цикла производственной системы. Эти действия имеют доступ к информации и могут ее обновлять в рамках ЦФ.
Базовая структура ЦФ основана на ссылочной или обобщенной информации (основных данных) из различных источников, таких как:
- стандартизованные словари;
- словари консорциумов;
- словари поставщиков;
- библиотеки поставщиков.
Базовая структура ЦФ также определяет правила построения библиотек на основе словарей, приведенных в ГОСТ ISO 22745-1.
Производственная система на практике состоит из активов ПС и выражена ЦФ (в виртуальном пространстве). ЦФ состоит из активов ЦФ, которые являются представлениями активов ПС. Отношения между активами ПС отражены в виде взаимосвязей активов ЦФ.
Актив ЦФ содержит информацию о ролевом оборудовании и (или) о физических активах.
Примечание - Понятия ролевого оборудования и физического актива приведены в ГОСТ Р МЭК 62264-2.
Базовая структура ЦФ представлена на рисунке 1. Стрелки на рисунке показывают правила формирования активов ЦФ и процессы обмена информацией.

Рисунок 1 - Базовая структура цифровой фабрики
Настоящий стандарт определяет понятие библиотек для классов активов ЦФ. Классы активов ЦФ обеспечивают структуры данных для корректного представления производственной системы и ее компонентов и построены с помощью элементов данных, определенных в словарях понятий.
Эталонная модель ЦФ включает следующие элементы модели:
а) идентификатор понятия;
б) элемент словаря понятий:
1) тип элемента данных,
2) определение СЭД,
3) определение класса активов ЦФ;
в) словарь понятий:
1) стандартизованный словарь,
2) словарь консорциума,
3) словарь поставщика,
4) словарь ЦФ;
г) элемент данных;
д) СЭД;
е) класс активов ЦФ:
1) заголовок класса активов ЦФ,
2) тело класса активов ЦФ;
ж) элемент выборки;
и) библиотеки:
1) библиотеку поставщика,
2) библиотеку ЦФ;
к) актив ЦФ:
1) заголовок актива ЦФ,
2) тело актива ЦФ;
л) отношения:
1) связь активов ЦФ,
2) ассоциацию класса активов ЦФ,
3) отношения элементов данных;
м) цифровую фабрику.
Элементы модели определены как в настоящем стандарте, так и в других стандартах.
Примечание - Идентификатор понятия основан на технической спецификации ГОСТ Р 56213.5, источник элементов модели для класса, элемента данных, словаря понятий и библиотеки - на положениях ГОСТ Р ИСО/МЭК 11179-1 - ГОСТ Р ИСО/МЭК 11179-5; источник элемента модели для СЭД - на ГОСТ Р МЭК 61360-2 и [7].
Описание различных элементов модели представлено в приложении Б.
На протяжении жизненного цикла производственной системы информация на ЦФ добавляется, удаляется или изменяется различными действиями на разных стадиях жизненного цикла. Таким образом, ЦФ содержит новейшую информацию о ПС (см. рисунок 2).

Рисунок 2 - Примеры взаимодействия в цифровой фабрике
Для реализации обмена данными и выявления приведенных ниже элементов модели (понятий) в эталонной модели ЦФ должны быть использованы идентификаторы понятий, соответствующие технической спецификации ГОСТ Р 56213.5: определения класса активов ЦФ, типы элементов данных, определения СЭД. Обзор идентификатора ГОСТ Р 56213.5 и других стандартов представлен на рисунке 3.

Примечание - IRDI - международный идентификатор регистрационных данных (см. [8]).
Организация: RAI - идентификатор уполномоченного по регистрации (см. [9]); ICD - указатель международного кода; OI - идентификатор организации; OPI - идентификатор части организации; OPIS - указатель источника OPI; AI - дополнительная информация.
Данные: ID - идентификатор данных; CSI - идентификатор кода интервала; IC - код номенклатуры.
Версия: I - идентификатор версии; поля "#" и "-" являются разделителями.
Идентификатор понятия состоит из нескольких частей: идентификатор уполномоченного по регистрации (RAI) описывает происхождение идентификатора; идентификатор данных (ID) определяет понятие (например, класс, элемент данных) в словаре понятий; идентификатор версии (VI) указывает версию описания концепта.
Идентификатор данных состоит: из обязательного кода номенклатуры (IC) и вспомогательного идентификатора кода интервала (CSI).
Рисунок 3 - Стандарт идентификации
Примечания
1 Вместо термина "идентификатор понятия", используемого в технической спецификации ГОСТ Р 56213.5, в ГОСТ Р ИСО/МЭК 11179-1 применяется термин IRDI.
2 В некоторых стандартах вместо термина "идентификатор понятия" использован термин "код".
3 Примеры в настоящем стандарте демонстрируют только значение обязательного кода номенклатуры (IC) идентификатора.
4 ГОСТ Р 56213.5 является общим источником, применяемым во многих стандартах. В стандартах, ссылающихся на ГОСТ Р 56213.5, синтаксис ограничен, но дополнен семантическими элементами.
5.2.1 Общие положения
Все словари понятий, используемые в эталонной модели ЦФ (стандартные словари, словари для служебного пользования, а также словари поставщика) могут иметь разные структуру и содержание. Тем не менее все элементы этих словарей должны соответствовать определению элемента, приведенному в словаре понятий. Это требование позволяет объединить содержимое данных словарей в словарь ЦФ.
Элемент словаря понятий должен, по меньшей мере, содержать идентификатор понятия, имя и определение.
В 5.2.2 - 5.2.4 подробно описаны следующие типы элементов словаря понятий: тип элемента данных, определение СЭД и определение класса активов ЦФ.
5.2.2 Тип элемента данных
Тип элемента данных должен содержать тип данных и может включать дополнительную информацию (символ, физическая единица, диапазон значений, отношение к другим элементам данных).
Типы элементов данных могут быть определены независимо от других понятий.
Правила для описания типов элементов данных определены в стандарте, относящемся к словарю понятий.
5.2.3 Определение СЭД
Определения СЭД должны содержать ссылки на типы элементов данных в виде идентификаторов понятий. Определения СЭД - это группировки типов элементов данных, которые могут быть использованы для описания особых аспектов активов ПС (например, адресная информация, лицевая панель устройства, функциональный элемент актива или набор характеристик, относящихся к различным принципам измерения).
5.2.4 Определение класса активов цифровой фабрики
Определения класса активов ЦФ должны содержать ссылки на определения СЭД и (или) типы элементов данных в виде идентификаторов понятий. Определения классов активов ЦФ служат основой для классов активов ЦФ.
Примеры
1 DLOP (список свойств устройств) (см. [3]) - это пример определения класса активов ЦФ, описывающего физические активы. В данном случае определение класса активов ЦФ предоставляет модель для описания информации о структуре и спецификациях активов ПС.
2 OLOP (список эксплуатационных свойств) (см. [3]) - это пример определения класса активов ЦФ, описывающего ролевое оборудование. В этом случае определение класса активов ЦФ предоставляет модель для описания информации о требованиях к активам ПС.
5.3.1 Общие положения
Словарь понятий может содержать типы элементов данных, определения СЭД и определения класса активов ЦФ.
Словарем понятий может быть:
- стандартизованный словарь, регулируемый органами по стандартизации;
- словарь консорциума, регулируемый независимой организацией или консорциумом;
- словарь поставщика, регулируемый поставщиком данных;
- словарь ЦФ, принадлежащий предприятию.
5.3.2 Словарь цифровой фабрики
Словарь ЦФ используют для формирования классов активов. Словарь ЦФ может содержать элементы словаря понятий, принадлежащие одной определенной области или нескольким областям.
Пример - Примеры областей: электрические/электронные компоненты, низковольтные распределительные устройства, автоматизация процессов, строительство механических систем.
Словарь ЦФ может объединять или ссылаться на элементы словаря понятий, которые определены в словарях понятий, предоставленных различными организационными источниками (см. рисунок 4), при условии, что уполномоченный орган по регистрации каждого из этих словарей понятий определен ИУР.

Рисунок 4 - Пример источника словаря понятий цифровой фабрики
Примечание - Более подробная информация представлена в приложении А.
Элемент данных используют для представления характеристики актива ПС.
Элемент данных содержит ссылку на тип элемента данных и значение, соответствующее типу элемента данных. Значение элемента данных может быть определенным или неопределенным.
Примечание - В зависимости от типа реализации значение "неопределенный" может соответствовать значению по умолчанию, "пустому" значению или отсутствовать.
Пример - Значение элемента данных может быть "неопределенным" при определении классов активов ЦФ или на ранних этапах жизненного цикла ПС.
СЭД содержит элементы данных и с определенными, и с неопределенными значениями, и (или) наборы этих элементов, а также их обозначения, которые могут одновременно содержать элементы данных.
К каждому элементу данных СЭД должен быть предоставлен индивидуальный доступ.
СЭД используют в активе ЦФ или классе активов ЦФ для описания набора характеристик актива ПС, принадлежащих определенному аспекту или функции.
Примечание - В [2] дано понятие именованного блока свойств, отображаемое в СЭД.
5.6.1 Общие положения
Класс активов ЦФ описывает совокупность активов ЦФ, обладающих общими типами элементов данных.
Класс активов ЦФ состоит из заголовка класса активов ЦФ и тела класса активов ЦФ.
Класс активов ЦФ является производным от одного или нескольких определений класса активов ЦФ.
5.6.2 Заголовок класса активов цифровой фабрики
Заголовок класса активов ЦФ применяют для управления соответствующим классом активов ЦФ в библиотеке.
Примеры информации, содержащейся в заголовке класса активов ЦФ:
- идентификационная информация, необходимая для разграничения класса активов ЦФ от других классов;
- ссылки на одно или несколько определений классов активов ЦФ;
- дополнительные сведения для выделения информации из классов активов ЦФ в библиотеке или на ЦФ. Эти сведения используют для поддержки конкретных аспектов приложения или технологических дисциплин.
Примечания
1 Информация для фильтрации обеспечивается поставщиком (или владельцем) библиотеки. Информация, содержащаяся в заголовке класса активов ЦФ, предоставляется в форме СЭД.
2 Структура данных этой СЭД описана в разделе 6.
5.6.3 Тело класса активов цифровой фабрики
Тело класса активов ЦФ описывает характеристики и структуру совокупности активов ПС или требований к активам ПС.
Содержание тела класса активов ЦФ является производным от указанного определения класса активов ЦФ. Кроме того, может быть предоставлено дополнительное содержание.
Примеры
1 Часть тела класса активов ЦФ, представляющая собой физический актив, может быть получена из списка свойств устройств (DLOP) (см. [3]). В этом случае в теле класса активов ЦФ содержится информация о характеристиках и структуре актива ПС (например, спецификация конкретной модели устройства, предоставленной конкретным производителем).
2 Часть тела класса активов ЦФ, представляющая собой ролевое оборудование, может быть получена из списка эксплуатационных свойств (OLOP) (см. [3]). В таком случае в теле класса активов ЦФ содержится информация о требованиях к активу ПС (например, "OLOP для оборудования для измерения давления").
Тело класса активов ЦФ основных типов активов ПС состоит из элементов данных и (или) СЭД (см. рисунок 5).

Рисунок 5 - Пример класса активов цифровой фабрики
Тело класса активов ЦФ составных типов активов ПС состоит из элементов данных, СЭД и (или) описания структуры класса активов ЦФ. Описание структуры класса активов ЦФ обеспечено активами ЦФ и (или) классами активов ЦФ и их отношениями. Активы ЦФ и классы активов ЦФ являются компонентами активов ПС. Соответствующие отношения [связи активов ЦФ и (или) ассоциации классов активов ЦФ] описывают взаимосвязи между компонентами (см. рисунок 6).

Рисунок 6 - Пример составного класса активов цифровой фабрики
Актив ЦФ, содержащийся в составном классе активов ЦФ, представляет собой не определенный физический актив, а ролевое оборудование.
Объединенный класс активов ЦФ может быть скопирован в несколько активов ЦФ в составном классе активов ЦФ в зависимости от отношений множественности (например, [0..n]).
Объединенный актив ЦФ играет относительную роль. В ходе преобразования составного класса активов ЦФ в актив ЦФ относительная роль составляющих его объединенных активов ЦФ будет заменена конкретной ролью, связанной с ролью составного актива ЦФ.
Элементы данных и совокупности элементов данных в теле ссылаются на соответствующие элементы словаря, которые могут содержаться в различных словарях понятий.
Большинство элементов данных имеют определенное значение.
Если в теле класса активов ЦФ приведено описание структуры, то активы ЦФ и взаимосвязи активов ЦФ представлены в 5.9 и 5.10.
Элемент выборки используют для выделения информации из библиотеки (библиотеки поставщика или ЦФ) или непосредственно из ЦФ.
Примеры
1 Примерами отфильтрованной информации являются активы ЦФ, элементы данных или связи активов ЦФ.
2 Примером использования отфильтрованной информации является ее применение в определенной технологической дисциплине или в конкретном аспекте приложения.
Элементы выборки могут быть определены следующими участниками: поставщиками данных для библиотек поставщиков с целью обеспечения эффективного доступа к информации об активах; поставщиками инструментов для предоставления эффективной интеграции инструмента с ЦФ; предприятием для поддержки конкретных пользовательских сценариев.
Элемент выборки может включать ссылки на активы ЦФ или элементы данных и обозначения предполагаемой технологической дисциплины.
Элементы выборки могут содержаться в библиотеке (например, в библиотеке поставщика или ЦФ).
5.8.1 Общие положения
Назначение библиотеки:
- упростить повторное использование разработки путем предоставления стандартизованных классов, которые могут быть комбинациями множественных связанных классов;
- содействовать обеспечению качества проектирования.
Для интеграции библиотеки в базовую структуру ЦФ ее содержимое должно соответствовать эталонной модели ЦФ, указанной в настоящем стандарте.
Содержание библиотеки определено элементами одного или нескольких словарей понятий.
Выделяют два типа библиотек: библиотеки поставщиков и библиотеки ЦФ.
Библиотеки могут включать:
- классы активов ЦФ;
- ассоциации класса активов ЦФ;
- отношения элементов данных;
- элементы выборки.
5.8.2 Библиотека поставщика
Библиотеки поставщиков используют для предоставления информации об активах ПС. Если библиотека поставщика не соответствует эталонной модели ЦФ, то интеграция библиотеки в базовую структуру ЦФ требует дополнительных действий.
5.8.3 Библиотека цифровой фабрики
Библиотеку ЦФ применяют для создания и обслуживания одной или нескольких ЦФ.
Формирование содержания библиотеки ЦФ происходит путем объединения или ссылки на выбранное содержание библиотек поставщиков. Содержание также может быть сформировано предприятием.
5.9.1 Общие положения
Актив ЦФ используют для представления выбранного актива ПС. Его источником является класс активов ЦФ, а значения определяются для соответствующих элементов данных.
Актив ЦФ содержит информацию о ролевом оборудовании и (или) о физических активах.
Примечание - Понятия ролевого оборудования и физического актива описаны в ГОСТ Р МЭК 62264-2.
Актив ЦФ состоит из заголовка актива ЦФ и тела актива ЦФ (см. Б.2 приложения Б).
5.9.2 Заголовок актива цифровой фабрики
Заголовок актива ЦФ необходим для управления соответствующим активом ЦФ. Информацией, содержащейся в заголовке активов ЦФ, могут быть:
- идентификационная информация, необходимая для разграничения актива ЦФ от других активов ЦФ на протяжении ее жизненного цикла.
Примеры
1 Идентификатор актива ЦФ.
2 Серийный номер для информации о физическом активе.
3 Идентификатор роли для информации о ролевом оборудовании:
- ссылка на соответствующий класс активов ЦФ;
- информация о статусе актива ПС.
4 Запланированный, замороженный, настраиваемый, установленный, находящийся в эксплуатации, выведенный из эксплуатации;
- дополнительные сведения для выделения информации ЦФ в теле актива ЦФ, которые могут быть использованы для поддержки конкретных аспектов приложения или технологических дисциплин. Информация для фильтрации может быть наследована от соответствующего класса активов ЦФ или определена предприятием.
Информация, содержащаяся в заголовке актива ЦФ, представлена в форме СЭД.
Примечание - Структура данных СЭД описана в разделе 6.
5.9.3 Тело актива цифровой фабрики
Информацию, содержащуюся в теле актива ЦФ, используют для представления характеристик актива ПС. Структура тела актива ЦФ определена телом класса активов ЦФ.
Тело актива ЦФ может включать:
- элементы данных;
- СЭД;
- активы ЦФ;
- взаимосвязи активов ЦФ.
Активы ЦФ должны быть включены в тело актива ЦФ вместе с соответствующими взаимосвязями активов ЦФ (см. рисунок 7).
Актив ЦФ на рисунке 7 определен информацией, содержащейся в заголовке актива ЦФ (идентификатор актива ЦФ, серийный номер актива ПС, идентификатор роли, ссылка на соответствующий класс активов ЦФ). В теле актива ЦФ приведено описание функций и возможностей актива ПС. В данном примере актив ПС описывается набором элементов данных. Одни из них представлены в виде отдельных элементов данных (десять отдельных элементов данных), другие собраны в СЭД (пять СЭД, содержащих несколько элементов данных). Актив ЦФ состоит из ряда объединенных активов ЦФ (например, ПЛК, кабели, приводы), которые показаны с их идентификаторами ролей. Взаимосвязи активов ЦФ между этими активами ЦФ отмечены зелеными линиями.

Рисунок 7 - Пример составного актива ЦФ
Взаимосвязь активов ЦФ описывает установленное взаимоотношение между двумя активами ЦФ или более.
Взаимосвязь активов ЦФ включает:
- идентификатор в рамках ЦФ;
- вспомогательную ссылку на ассоциацию класса активов ЦФ и
- идентификацию двух конечных точек связанных активов ЦФ или более.
Взаимосвязь активов ЦФ используется в теле класса активов ЦФ и в теле актива ЦФ.
Ассоциация классов активов ЦФ описывает взаимосвязи, которые могут быть установлены между активами ЦФ.
Ассоциация классов активов ЦФ определяет характеристики и структуру классов активов ЦФ, используемых для проверки совместимости этих классов.
Пример - Проверка совместимости двух классов активов ЦФ для обмена информацией, электрических соединений или физических интерфейсов.
Ассоциация классов активов ЦФ состоит, по меньшей мере, из идентификатора в библиотеке и из идентификации двух или более конечных точек соответствующих классов активов ЦФ.
Ассоциация классов активов ЦФ может включать в себя одно или несколько отношений элементов данных или ссылаться на них.
Примечание - В ГОСТ Р ИСО 19440 описана совокупность атрибутов эталонной модели предприятия для таких отношений.
Отношения элементов данных могут быть установлены между двумя или более элементами данных конечных точек ассоциации класса активов ЦФ.
Отношение ОЭД включает:
- идентификатор в рамках библиотеки;
- ссылки на один или несколько элементов данных каждого ассоциированного класса активов ЦФ, и
- правило.
Отношение элементов данных устанавливает правило для проверки совместимости связанных классов активов ЦФ. Правило выражено в виде набора уравнений или ссылки на алгоритм.
Правила содержатся в соответствующих международных стандартах или предоставляются поставщиком данных библиотеки для класса активов ЦФ, участвующего в ассоциации классов активов ЦФ.
Если отношение элементов данных включено или упоминается в ассоциации класса активов ЦФ, то указанное правило используют для проверки соответствующей ссылки на активы ЦФ.
Примечание - Для проверки совместимости одной взаимосвязи актива ЦФ может быть использовано несколько ОЭД.
Пример - При подключении двигателя к приводу ОЭД могут быть применены к элементам данных, соответствующим электрическим характеристикам двигателя и привода.
На рисунке 8 показаны примеры отношений между элементами данных.

Рисунок 8 - Примеры отношений между элементами данных
Цифровая фабрика предназначена для представления ПС.
Цифровая фабрика - это актив ЦФ, расположенный на самом верхнем уровне иерархии активов ЦФ, в заголовке актива ЦФ которого содержится специальная информация для управления ЦФ.
В заголовке актива ЦФ для ЦФ определена структура смоделированной ПС, в том числе все активы и отношения ПС.
Информация, представленная в заголовке актива ЦФ для ЦФ:
- назначение ЦФ.
Пример - Реконструкция пивоваренного завода в 2020 г.;
- стадия жизненного цикла ПС;
- состояние ЦФ;
- модернизация ЦФ.
Тело ЦФ - это активы ЦФ, которые могут включать:
- элементы данных;
- СЭД;
- активы ЦФ;
- взаимосвязи активов ЦФ.
В настоящем подразделе приведен пример представления ПС с использованием элементов модели базовой структуры ЦФ.
В активе ЦФ (см. рисунок 7) ее активом ЦФ является конвейерная система, состоящая из других активов ЦФ. Конвейерная система установлена в определенном месте с определенными ролью и идентификацией.
Активы ЦФ в теле актива ЦФ для конвейерной системы соответствуют определениям класса активов ЦФ для ЧРП, ПЛК и двигателя в словаре ЦФ.
Определение класса ЧРП является примером определения класса активов ЦФ, и устанавливает типы элементов данных для класса активов ЧРП. Класс ЧРП представляет собой класс активов ЦФ в библиотеке ЦФ с определенным значением (производитель N 1) для элемента данных "имя производителя". Поскольку ЧРП может быть использован во многих приложениях, во время настройки и установки устройства с определенной ролью в конкретном приложении появляется дополнительная информация о его местоположении. Аналогичные значения добавляются в приложение для ПЛК и двигателя.
На рисунке 9 показан пример использования классов активов ЦФ и активов ЦФ.

Рисунок 9 - Пример актива цифровой фабрики и класса активов цифровой фабрики
Обмен информацией об элементах данных, СЭД и классах активов ЦФ между поставщиком данных и предприятием основан на обмене парами <идентификатор, значение>. Идентификатор определяет понятие, характеризующее смысловое значение количественного показателя.
Для определения и формирования новых классов активов ЦФ на предприятии должны быть использованы определения из словаря ЦФ.
Во время интеграции содержания библиотек поставщиков в библиотеку ЦФ владельцу библиотеки ЦФ необходимо учитывать ссылки из содержания библиотеки поставщика на элементы словаря понятий в соответствующих словарях понятий (см. рисунок 10). У одного предприятия может быть одна или несколько библиотек ЦФ (например, для разных проектов).

Рисунок 10 - Интеграция с библиотекой цифровой фабрики
Правила позволяют устанавливать значения для активов ЦФ, взаимосвязей активов ЦФ и отношений ОЭД. Определенные значения используются для представления составных активов ПС (подсистем, оборудования и устройств). Взаимосвязи активов ЦФ и отношения ОЭД служат для отображения интерфейсов и соединений между активами ПС в соответствии с ГОСТ Р ИСО 15926-1.
Для интеграции актива ЦФ и ЦФ необходимо определить соответствующий класс активов ЦФ в библиотеке ЦФ. В зависимости от цели моделирования актив ЦФ на ЦФ должен соответствующим образом представлять состояние актива ПС.
Примеры
1 Актив ПС, предназначенный для определенной цели в будущей ПС, описывают с помощью актива ЦФ путем присвоения значения элементу данных "идентификатор роли" соответствующего класса активов ЦФ.
2 Актив ПС, установленный в реальной ПС, описывают активом ЦФ путем присвоения значения элементам данных "серийный номер" и "идентификатор роли" соответствующего класса активов ЦФ.
3 Если нефункционирующий актив ПС заменен другим активом того же типа, значение элемента данных "серийный номер" соответствующего актива ЦФ обновляется соответствующим образом.
Структуру ЦФ можно скопировать для другой аналогичной производственной системы. Это позволяет повторно использовать имеющиеся системы. Для того чтобы скопировать структуру ЦФ, необходимо заменить идентификаторы всей информации о физических активах. При этом следует корректным образом обработать остальную идентификационную информацию.
Приложение А
(справочное)
А.1 Словарь понятий
В словаре понятий приведены понятия, классы и термины, используемые для построения классов активов ЦФ. На рисунке А.1 показано, что класс активов ЦФ может быть сформирован из других элементов модели, таких как определение СЭД и тип элемента данных. Определения СЭД могут быть сформированы из других определений СЭД. Все понятия, определенные в словаре понятий, однозначно формируются с помощью комбинации идентификатора ИУР словаря понятий и кода понятия.

Рисунок А.1 - Словарь понятий, соответствующие определения и тип класса
На рисунке А.2 показаны два типа отношений эталонной модели ЦФ: ассоциация класса активов ЦФ и ОЭД. Главное различие между этими отношениями - тип конечной точки соответствующих отношений. Конечными точками для ОЭД являются элементы данных; конечными точками для класса актива ЦФ - классы актива ЦФ.

Рисунок А.2 - Типы отношений
Ассоциация классов активов ЦФ определена предоставлением информации о профиле отношения и ссылкой на стандарт, указывающий это отношение.
А.2 Библиотеки
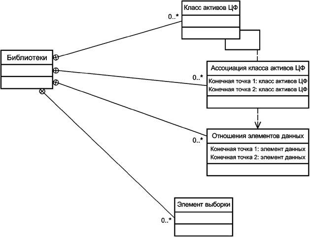
В библиотеке может содержаться несколько классов активов ЦФ, ассоциаций классов активов ЦФ, отношений элементов данных и элементов выборки (см. рисунок А.3).

Рисунок А.3 - Библиотека
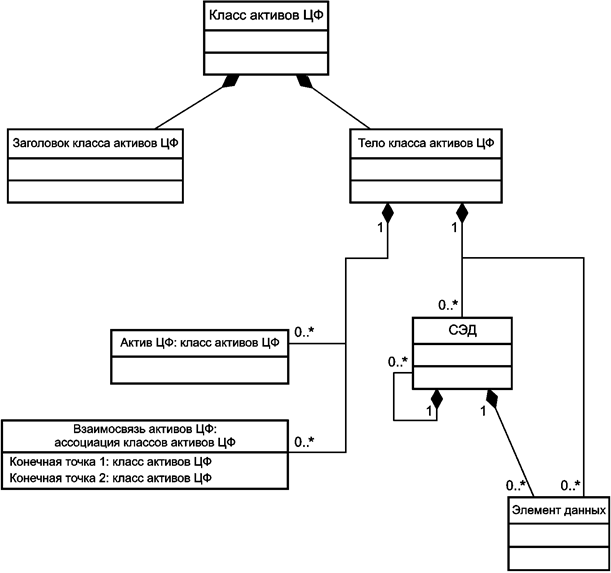
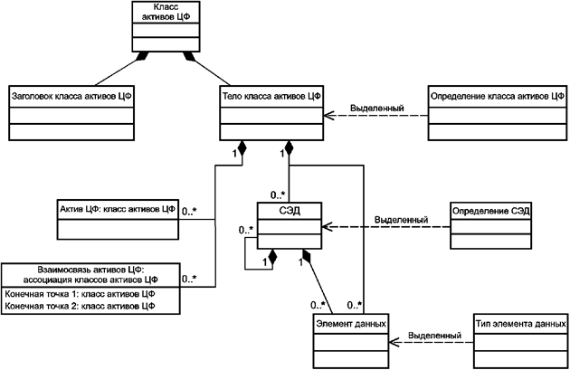
Источником тела класса активов ЦФ является определение класса активов ЦФ, тело класса активов ЦФ формируется с помощью элементов данных и СЭД (см. рисунки А.4 и А.5).

Рисунок А.4 - Класс активов ЦФ

Рисунок А.5 - Класс активов ЦФ с указанием происхождения определений
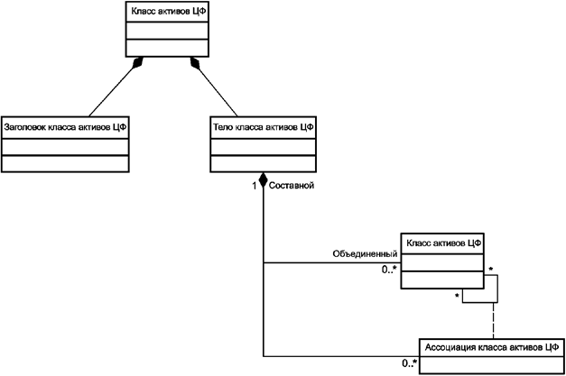
Класс активов ЦФ может быть также определен составом других активов ЦФ (их составными частями) (см. рисунок А.6). В таком случае взаимосвязи активов ЦФ между составными частями являются частью определения составного класса активов ЦФ. Схема иллюстрирует пример того, что составной класс активов ЦФ в большинстве случаев отличается от класса составляющих (объединенных) активов ЦФ. Объединенный класс активов ЦФ, в свою очередь, также может быть составным классом активов ЦФ. В результате образуется иерархия классов.

Рисунок А.6 - Составной класс активов цифровой фабрики
А.3 Цифровая фабрика
Цифровая фабрика имеет заголовок актива ЦФ и тело актива ЦФ. Тело актива ЦФ состоит из соответствующих активов ЦФ и взаимосвязей активов ЦФ (см. рисунки А.7 и А.8).

Рисунок А.7 - Структура цифровой фабрики

Рисунок А.8 - Цифровая фабрика
Соответствующие отношения между активами ЦФ представлены взаимосвязями активов, происходящими из ассоциации классов активов ЦФ (см. рисунок А.9).

Рисунок А.9 - Отношения между активами цифровой фабрики
На рисунке А.10 показан вариант представления составного объекта ЦФ в ЦФ. Состав может быть определен соответствующим классом активов ЦФ (см. рисунок А.6).

Рисунок А.10 - Цифровая фабрика, имеющая составные активы
После установления взаимосвязи между активами ЦФ для оценки пригодности взаимосвязи могут использованы отношения ОЭД, на которые ссылается соответствующая ассоциация классов активов ЦФ (см. рисунок А.11).

Рисунок А.11 - Взаимосвязь актива цифровой фабрики и отношения элементов данных
Приложение Б
(справочное)
Б.1 Элементы модели
В таблицах Б.1, Б.2 и Б.3 представлено описание элементов моделей, используемых для ЦФ, библиотек и словарей соответственно.
|
Элемент модели |
Определение |
Владелец |
Описание |
|
ЦФ |
Цифровое представление ПС |
Предприятие |
Заголовок (примеры): - назначение ЦФ; - стадия жизненного цикла производственной системы; - состояние ЦФ; - модернизация ЦФ. Тело: - элементы данных; - СЭД; - активы ЦФ; - взаимосвязи активов ЦФ |
|
Актив ЦФ |
Цифровая модель актива ПС |
Предприятие |
Заголовок (примеры): - идентификационная информация; - ссылка на соответствующий класс активов ЦФ; - информация о статусе актива ПС; - вспомогательные сведения для выделения информации о ЦФ в теле актива ЦФ. Тело: - элементы данных; - СЭД; - активы ЦФ; - взаимосвязь активов ЦФ |
|
Элемент данных |
Пара, состоящая из идентификатора типа элемента данных и значения |
Предприятие |
Ссылка на тип элемента данных. Значение |
|
СЭД |
Определенный набор элементов данных |
Предприятие |
Ссылка на определение СЭД. Элементы данных |
|
Взаимосвязь активов ЦФ |
Цифровое представление отношений между двумя и более активами ПС |
Предприятие |
Идентификатор в рамках ЦФ. Вспомогательная ссылка на ассоциацию класса активов ЦФ. Идентификация конечных точек взаимосвязанных активов ЦФ |
|
Элемент модели |
Определение |
Владелец |
Описание |
|
Библиотеки |
Определенная совокупность классов активов ЦФ, ассоциаций класса активов ЦФ, отношений между элементами данных и элементов выборки |
Предприятие поставщика |
Класс активов ЦФ. Ассоциации класса активов ЦФ. ОЭД. Элементы выборки |
|
Библиотека поставщика |
Библиотека, предоставляемая поставщиком данных |
Поставщик |
См. "Библиотеки" |
|
Библиотека ЦФ |
Библиотека, принадлежащая предприятию, используемая на одной или более ЦФ |
Предприятие |
См. "Библиотеки" |
|
Класс активов ЦФ |
Описание набора активов ЦФ, имеющих общие типы элементов данных |
Предприятие поставщика |
Заголовок: - идентификационная информация; - ссылки на одно или несколько определений классов активов ЦФ; - дополнительные сведения для выделения информации из классов активов ЦФ в библиотеке или из активов ЦФ на ЦФ. Тело: - элементы данных; - СЭД; для составных классов активов: - элементы данных, - СЭД, - активы ЦФ, - класс активов ЦФ, - взаимосвязь активов ЦФ, - ассоциации класса активов ЦФ |
|
Ассоциация класса активов ЦФ |
Отношение между двумя или несколькими классами активов |
Предприятие поставщика |
Идентификатор в рамках библиотеки. Идентификация двух или более конечных точек взаимосвязанных классов активов ЦФ. (Дополнительно) одно или более отношений элементов данных (или ссылки) |
|
Элемент выборки |
Используют для выделения информации из библиотеки (библиотеки поставщика или библиотеки ЦФ) или из ЦФ |
Предприятие поставщика |
Ссылки на активы ЦФ. Ссылка на элементы данных. Запланированная идентификация технологической дисциплины |
|
Элемент модели |
Определение |
Владелец |
Описание |
|
Словарь понятий |
Совокупность словарей понятий, определяющая понятия, классы и термины, используемые для построения классов активов ЦФ |
<Зависит от типа словаря (см. три варианта ниже)> |
Типы элементов данных. Определения СЭД. Определения класса активов ЦФ |
|
Стандартизованный словарь |
Органы стандартизации | ||
|
Словарь консорциума |
Независимая организация или консорциум | ||
|
Словарь поставщика |
Поставщик | ||
|
Словарь ЦФ |
Предприятие | ||
|
Определение класса активов ЦФ |
Группировка ссылок на определения СЭД и типы элементов данных |
<Зависит от типа словаря (см. типы словарей понятий)> |
Идентификатор понятия. Список ссылок на типы элементов данных. Список ссылок на определения СЭД |
|
Тип элемента данных |
Единица данных с определенным идентификационным признаком, описанием и допустимыми значениями в соответствии со спецификацией данных |
<Зависит от типа словаря (см. типы словарей понятий)> |
Идентификатор понятия. Имя. Дополнительное определение: обозначение; - физическая единица; - диапазон значений; - отношение к другим элементам данных |
|
Определение СЭД |
Группировки типов элементов данных, которые могут быть использованы для описания особых аспектов активов ПС |
<Зависит от типа словаря (см. типы словарей понятий)> |
Идентификатор понятия. Список ссылок на типы элементов данных |
Б.2 Пример описания актива ЦФ
На рисунке Б.1 показан пример структуры актива ЦФ, иллюстрирующий как физический актив, так и ролевое оборудование.

Рисунок Б.1 - Пример структуры актива цифровой фабрики
Библиография
|
[1] |
МЭК ТР 62390:2005 (IEC TR 62390:2005) |
Обычное автоматическое устройство. Профильное руководство (Common automation device. Profile guideline) |
|
[2] |
МЭК 61987-10:2009 (IEC 61987-10:2009) |
Измерения и контроль промышленных процессов. Структуры и элементы данных в каталогах производственного оборудования. Часть 10. Перечень свойств для измерений и контроля производственных процессов для электронного обмена данными. Основные принципы [Industrial-process measurement and control. Data structures and elements in process equipment catalogues - Part 10: List of Properties (LOPs) for Industrial-Process Measurement and Control for Electronic Data Exchange. Fundamentals] |
|
[3] |
МЭК 61987 (все части) IEC 61987 (all parts) |
Измерения и контроль промышленных процессов. Структуры и элементы данных в каталогах производственного оборудования (Industrial-process measurement and control. Data structures and elements in process equipment catalogues) |
|
[4] |
МЭК 62683-1:2017 (IEC 62683-1:2017) |
Низковольтное распределительное устройство и аппаратура управления. Данные о продукции и свойства для обмена информацией. Часть 1. Данные каталога (Low-voltage switchgear and controlgear. Product data and properties for information exchange - Part 1: Catalogue data) |
|
[5] |
МЭК 61360-1 (IEC 61360-1) |
Стандартные типы элементов данных с соответствующей схемой классификации для электрических компонентов. Часть 1. Определения. Принципы и методы (Standard data element types with associated classification scheme - Part 1: Definitions. Principles and methods) |
|
[6] |
ИСО 22745 (ISO 22745) |
Системы промышленной автоматизации и интеграция. Открытые технические словари и их применение к основным данным. Часть 1. Общие сведения и основополагающие принципы (Industrial automation systems and integration. Open technical dictionaries and their application to master data - Part 1: Overview and fundamental principles) |
|
[7] |
МЭК 61360 (все части) IEC 61360 (all parts) |
Стандартные типы элементов данных с ассоциированной схемой классификации электрических компонентов (Standard data element types with associated classification scheme) |
|
[8] |
ИСО/МЭК 11179-6 (ISO/IEC 11179-6:2015) |
Информационная технология. Регистры метаданных (РМД). Часть 6. Регистрация [Information technology. Metadata registries (MDR) - Part 6: Registration] |
|
[9] |
ИСО/МЭК 6523 (все части) ISO/IEC 6523 (all parts) |
Информационная технология. Структура для идентификации организаций и частей организации (Information technology. Structure for the identification of organizations and organization parts) |


